1Panel 运维管理面板:从安装到上线全流程指南
本文详细介绍了1Panel服务器管理面板的安装和使用指南。主要内容包括:1) 安装前的环境准备,要求Linux系统、root权限和网络连接;2) 提供Ubuntu/Debian和CentOS的一键安装脚本及配置步骤;3) 首次登录方法和界面功能展示;4) 核心功能使用流程,包括应用商店、网站建设、容器管理和数据库管理;5) 安全与备份设置建议;6) 常用命令行管理工具。1Panel通过Docker
一、 环境准备
在安装之前,请确保你的服务器满足以下条件:
- 操作系统:支持主流 Linux 发行版(Ubuntu, Debian, CentOS, AlmaLinux, Rocky Linux)。
- 权限:拥有
root权限。 - 网络:服务器可以访问外网以拉取 Docker 镜像。
二、 一键安装
1Panel 提供了非常简单的安装脚本。根据你的系统选择对应的命令:
Ubuntu / Debian:
curl -sSL https://resource.fit2cloud.com/1panel/package/quick_start.sh -o quick_start.sh && sudo bash quick_start.sh
CentOS:
curl -sSL https://resource.fit2cloud.com/1panel/package/quick_start.sh -o quick_start.sh && sh quick_start.sh
安装过程中的配置:
- 设置端口:默认通常是一个随机端口,建议自定义(如
18888)。 - 设置安全入口:这相当于访问面板的“暗号”(如
/myadmin)。 - 设置用户名和密码。
三、 首次登录与初始化
安装完成后,终端会显示面板的访问地址。
-
获取信息:如果忘记了地址,随时输入
sudo 1pctl user-info查看。
我这里以kali举例
-
访问面板:在浏览器输入
http://服务器IP:端口/安全入口。
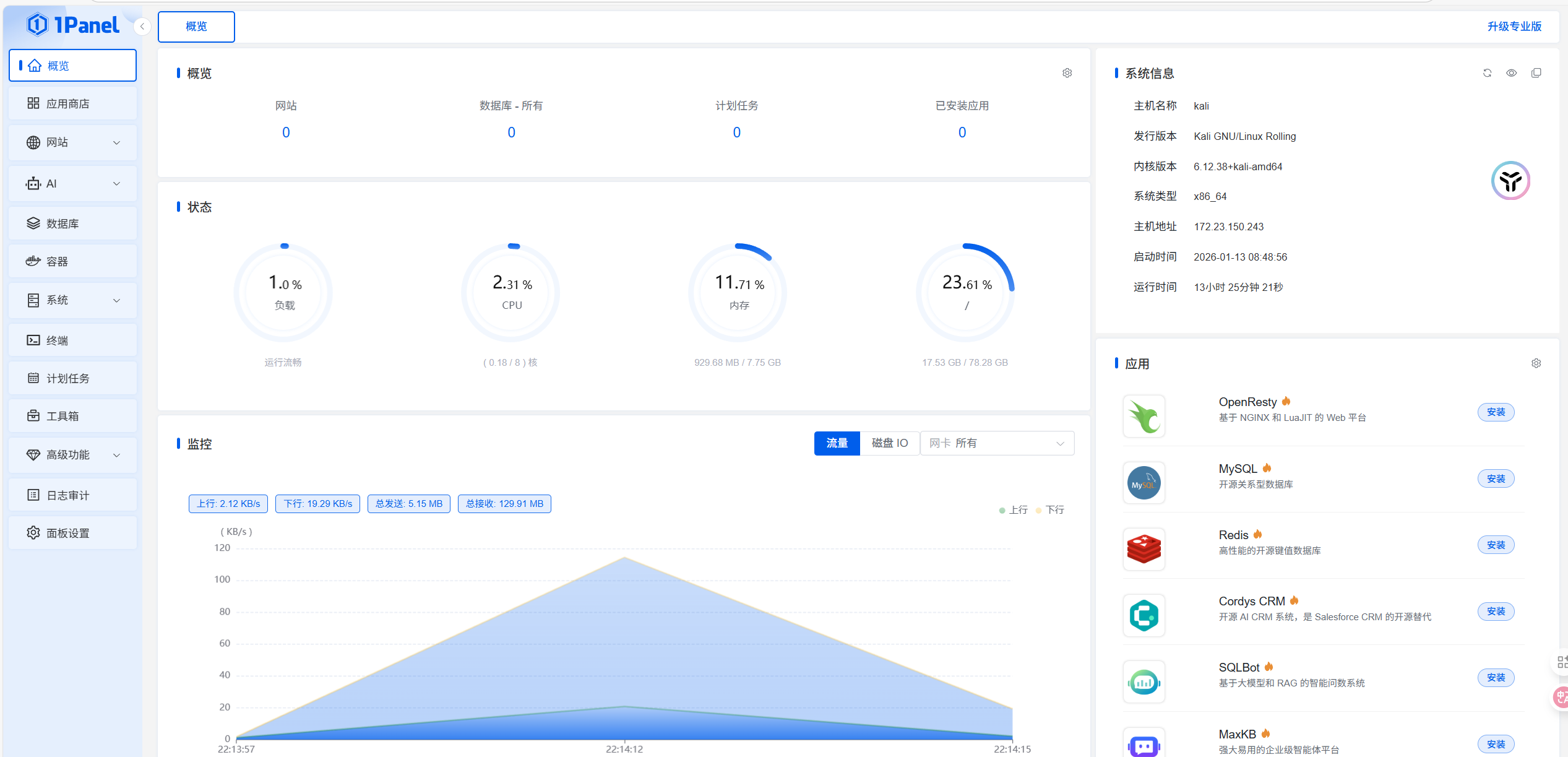
3.环境检查:进入面板后,首屏会展示服务器的 CPU、内存、磁盘等实时状态。
四、 核心功能使用流程
1. 运行环境配置(应用商店)
1Panel 的核心逻辑是 Docker 化。
-
点击左侧 [应用商店]。

-
必装应用:
-
OpenResty(Web 服务器,高性能 Nginx 改版)。
-
MySQL/PostgreSQL(数据库)。
-
PHP/Node.js/Redis(根据你的项目需求选择版本)。
-
优点:所有环境都在容器内运行,互不干扰,一键升级。
2. 网站建设
有了环境后,可以开始部署网站:
- 点击 [网站] -> [创建网站]。
- 类型:支持静态网站、PHP 项目、反向代理(常用于 Python/Java 项目)。
- HTTPS:在 [证书管理] 中可以申请免费的 Let’s Encrypt 证书,并设置自动续期。
3. 容器管理
- 可视化容器全生命周期管理:通过Web图形界面,支持Docker容器的创建、启动、停止、重启、删除等基础操作,无需命令行即可完成核心运维动作。
- 深度集成Docker Compose v2:支持上传配置文件或界面编辑Compose脚本,快速实现多服务应用的编排与部署。
- 完善的容器监控与日志能力:实时监控容器CPU、内存、网络、磁盘IO等资源占用情况,提供日志的查看、下载、清理功能。
- 丰富的高级配置功能:支持容器存储卷、网络的自定义配置,满足复杂场景下的容器部署需求。
- 轻量化与多场景适配:架构轻量、资源占用低,具备安全隔离特性,适配个人开发者、中小企业运维、边缘设备等多种使用场景。

4. 数据库管理
- 在 [数据库] 菜单中,你可以直接创建数据库账号、修改权限、导入/导出 SQL 文件。
- 提供 phpMyAdmin 快速进入图形化管理界面。

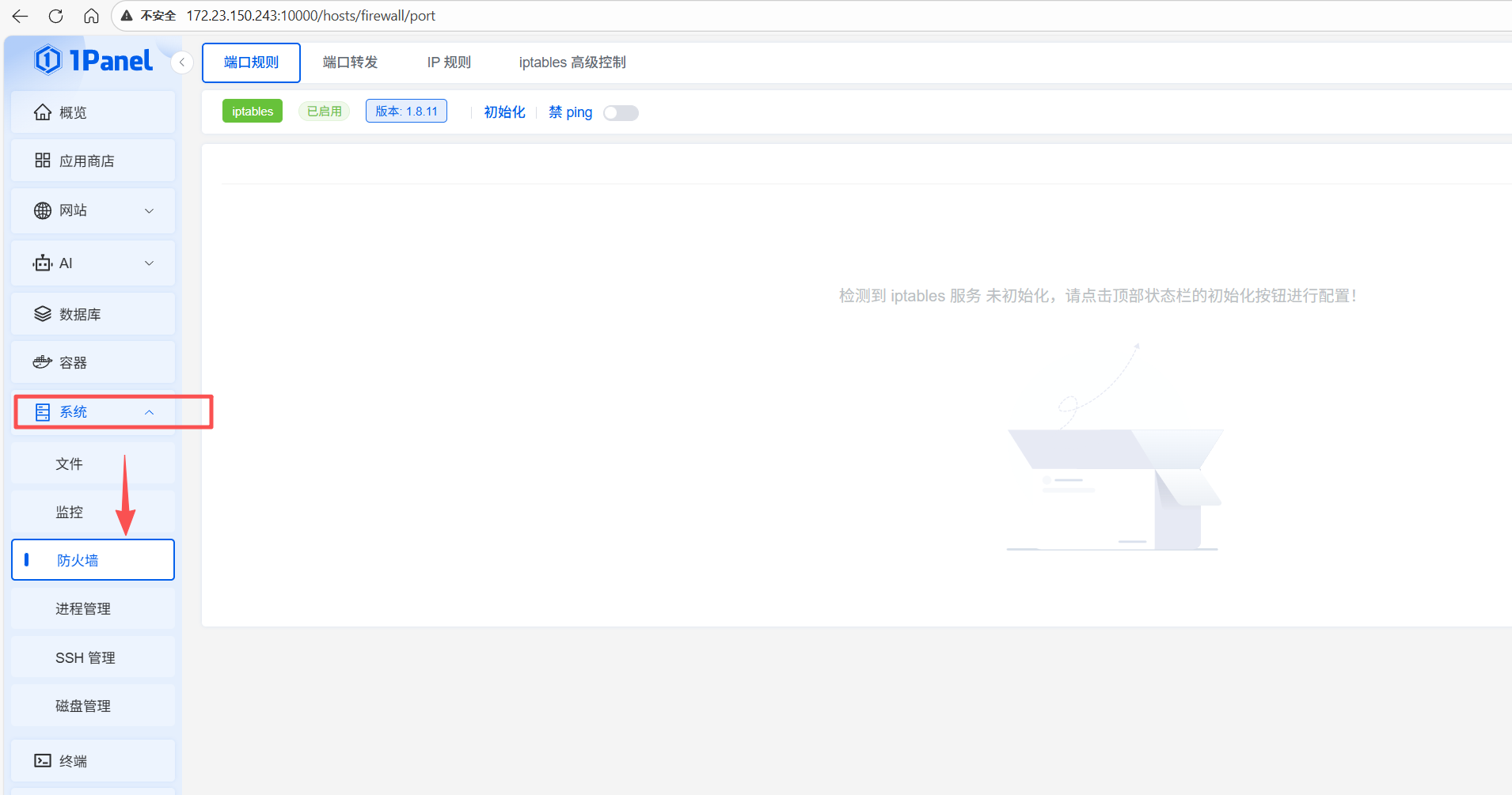
五、 进阶:安全与备份
对于博客作者和开发者,安全至关重要:
-
定期备份:在 [面板设置] -> [计划任务] 中,配置每天定时备份网站和数据库。建议绑定远程存储(如阿里云 OSS、S3 或又拍云),实现异地备份。

-
防火墙:在 [系统] -> [防火墙] 中,只放行必要的端口(如 80, 443, 以及面板端口)。

-
快照:1Panel 支持系统级的快照,方便在“折腾”出问题后一键回滚。
六、 常用管理命令 (CLI)
掌握几个命令行操作会显得更专业:
1pctl user-info:查看面板登录信息。1pctl reset:重置面板(如忘记密码或入口)。1pctl status:查看 1Panel 服务状态。1pctl update:命令行升级面板。
结语
1Panel 凭借其极简的 UI 和强大的 Docker 管理能力,已经成为目前 Linux 面板的热门选择。无论是搭建个人博客、实验室项目,还是作为渗透测试的靶机管理工具,它都能极大地提高效率。
更多推荐



所有评论(0)