Navicat x 达梦数据库快速入门指南
近期,Navicat 宣布正式支持国产达梦数据库。Navicat 旗下全能工具 Navicat Premium 支持达梦用户的全方位管理开发需求,而轻量化免费的 Navicat Premium Lite 则满足小型和独立开发者的基础需求。
近期,Navicat 宣布正式支持国产达梦数据库。Navicat 旗下全能工具 Navicat Premium 支持达梦用户的全方位管理开发需求,而轻量化免费的 Navicat Premium Lite 则满足小型和独立开发者的基础需求。
Navicat Premium 自版本 17.3 开始支持达梦 DM8 或以上版本。它支持的系统有 Windows、Linux 和 Linux ARM,并支持跨平台使用。Navicat Cloud 以及 Navicat On-prem Server 两款协同合作解决方案可以帮助团队更高效的协同合作。借助 Navicat 强大的软件家族,达梦数据库的用户也将体验到前所未有的便捷数据库管理。
-> 点击 这里,下载 Navicat Premium 全功能试用版。
-> 点击 这里,下载 Navicat Premium Lite 轻量化免费版。
-> 点击 这里, 收看官方 B 站视频教程,零基础也能轻松上手!
-> 你有技术问题与建议?欢迎与我们沟通(邮件:Jojo.huang@navicat.com)
一、连接达梦数据库
1)创建连接
若要成功地创建一个新的连接到本地或远程服务器,则要在常规选项卡中设置连接属性。点击“连接”并选择“达梦”,然后,在连接窗口输入必需的信息(常规信息),最后点击“确定”;也可以先点击“测试连接”,确认是否连接成功后,再点击“确定”。
此外,你还可以通过复制 URI (他人向你共享 URI 链接)的方法更快捷地创建连接。
最后,在打开新建连接页面中,再输入用户名、密码和命名连接名称即可。
2)复制/移动连接到项目
如果你已登录 Navicat Cloud 或 On-Prem Server(关于 Navicat Cloud Portal / 关于 Navicat On-Prem Server | Navicat 在线手册),你可以将“我的连接”中的连接同步到项目。右键单击“我的连接”中的任一个达梦数据库连接,然后选择“复制连接到”或“移动连接到”,选择移动/复制到的项目或移动/复制到新建项目中。
【提示】你可以通过类似的方式将项目中的连接重新移动或复制到“我的连接”中。
3)编辑连接
右键单击“我的连接”中的一个达梦数据库连接,点击“编辑连接”,可对连接信息进行修改。
4)高级设置
在连接窗口中的“高级”选项卡中,包括设置位置、客户端字符集、保持连接间隔、自动连接、限制连接会话等选项。
- 设置位置: 当创建一个新的连接时,Navicat 将在设置位置创建一个子文件夹。大部分文件都保存在该子文件夹中。你也可以自定义此文件夹的保存路径。
- 自动连接:当程序启动时自动打开连接。
- 限制连接会话:指定服务器允许的最大可同时连接的数。
- 连接参数:输入在任何其他选项卡中未公开等效选项的高级参数,例如
Trusted_Connection=yes;ApplicationIntent=ReadOnly;
- 初始查询:连接到服务器时,指定要执行的初始查询命令。
5)使用不同配置文件连接
每个连接可以有多个连接设置略有不同的配置文件。 例如,不同的数据库用户。
右击任一个达梦数据库连接,选择“切换连接配置文件”—“新建连接配置文件”。
在打开的编辑连接窗口中,点击左下角的小窗格图标,可以显示/隐藏配置文件窗格。
点击配置文件窗格右上角的加号图标,新建一个连接配置文件,输入配置文件的名称、连接设置,点击“确定”。
或者,还可以右击任一个配置文件->点击“复制配置文件”。
创建好配置文件后,右击配置文件,选择“设置为活动配置文件”切换配置文件,或者,在主窗口中,右键单击连接,然后选择“切换连接配置文件”。
二、达梦数据库对象的创建/设计(编辑)
1)模式
模式是一个用户创建数据库对象(例如表、视图、触发器、等)的逻辑容器。新建模式,可在导航窗格中右击该达梦数据库连接,并选择“新建模式”。
2)表
表是数据库对象,包含数据库中的所有数据。表是由行和列组成,它们的相交点是字段。在主窗口中,点击“表”来打开表的对象列表。
- 创建表
在对象工具栏点击“新建表”按钮。
- 设计表
“表设计器”是一个用于设计表的 Navicat 基本工具,能让你创建、编辑或删除表字段、索引、外键等。
鼠标右击此表->设计表,或者选中此表,点击“设计表”。
- 打开表
通常,在表对象列表中选中任一表并鼠标右击,选择“打开表”:
有两种方法打开一个有图形字段的表。右击表,然后选择:
3)视图
视图让用户访问一组表,就像它是单个数据一样。你可以使用视图来限制访问行。在主窗口中,点击“视图”来打开视图的对象列表。
创建视图
鼠标右击此视图列表的空白处->新建视图,或者直接点击“新建视图”。
a. 设计视图
鼠标右击此视图->设计视图,或者选中此视图,点击“设计视图”。
5)维护对象
在主窗口的导航窗格中或对象选项卡中选择一个具体对象,右键单击已选择的对象,选择“维护”,然后从弹出式菜单中选择一个维护选项,结果显示在弹出的窗口中。
三、数据查看器
Navicat 包含一个数据查看器,让你查看、更新或删除数据。查看器还包括一些高级功能和编辑器,帮助你在操作数据时理解数据。你可以使用通用键盘导航来浏览数据。
1)查看器的视图切换
数据查看器会以网格或表单显示数据。若要切换视图,请点击位于底部的“网格视图”或“表单视图”。
2)导航栏的使用
使用数据查看器底部的“导航栏”按钮,可以快捷方便地浏览记录或页。
导航栏的功能:
3)编辑数据/记录
在对象窗格中打开一个表,即可直接对表中的数据进行编辑,编辑完成后点击“提交”当前事务或者若不需要修改它,则点击“回滚”它。
4)单元格编辑器
Navicat 提供强大的单元格编辑器来查看和编辑字段的内容。编辑器可让你在表中查看、更新、插入或删除数据。在工具栏点击“单元格编辑器”来打开相应的查看器或编辑器。
5)数据管理
Navicat 提供数据/记录的自定义筛选、排序和列自定义功能,Navicat 的排序&筛选,和列功能是暂时重新排列记录,以便你可以用一个不同的序列查看或更新它们。
6)数据分析
Navicat 的“数据分析”工具帮助你深入了解数据,检查数据集中的数据类型、格式、分布和统计属性。你可以轻松识别缺失值、异常值和数据不一致性,确保数据的准确性和完整性。
点击数据查看器中的“数据分析”按钮,将打开一个数据分析窗格。你可以选择对“全部记录”进行分析或者点击“添加筛选”,筛选你所需的数据进行分析,筛选完后,点击“开始分析”。
点击“开始分析”后,则进入数据分析界面,在此界面底部,显示对各个列(字段)的统计信息及值分布直方图。
若你希望筛选所需的字段及数据,点击数据分析界面底部的“设置”,可通过“创建工具”方式快捷定义筛选,或者选择“文本”方式编写筛选准则。
四、查询
查询是根据用户的请求用可读格式显示从数据库中提取的数据。
Navicat 提供强大的查询工具:查询编辑器 - 可直接编辑查询文本,查询创建工具 – 可视化地创建查询。你可以保存查询,用于设置自动运行任务。
在主窗口中,点击“查询”来打开查询的对象列表。你也可以在主工具栏点击“新建查询”来创建一个新的查询而不必打开任何连接。
若你希望使用设备中的其他支持 SQL 查询的外部编辑器打开查询,请先在选项中设置外部编辑器的文件路径,然后,右键单击任一个查询文件,选择“使用外部编辑器打开”。
【提示】查询(.sql)保存于设置位置。若要打开该文件夹,请右键单击查询,然后选择“打开所在的文件夹”。如果连接已同步到 Navicat Cloud 或 On-Prem Server,它的查询会保存在云。
1)查询设计器
查询设计器让你创建和编辑 SQL 文本,准备和运行已选择的查询,还包括查询创建工具、美化SQL、自动代码补全提示和 AI 处理等功能。
2)查询创建工具
当你使用查询创建工具创建 SQL 时,SELECT 语句将会在查询编辑器中自动生成。
【注意】查询创建工具仅支持 SELECT 语句。请使用查询编辑器创建其他复杂查询(例如 INSERT、UPDATE、DELETE)。
3)查询解释
“查询解释”提供关于数据库服务器如何执行数据库查询的详细信息。通过分析查询执行计划,帮助你了解并优化查询性能。
在查询编辑器中完成查询编写后,点击“解释”,或者选中部分查询语句并点击“解释已选择的”,Navicat 则向数据库服务器发送一个 EXPLAIN 语句。然后,服务器将生成一个执行计划,计划中说明所采取的有关执行查询和检索请求数据的步骤。
执行计划支持的格式包括可视化、网格和统计信息。
【注意】所支持的计划格式取决于服务器类型。
4)查询固定
完成运行查询或解释查询后,你可以点击“固定”,将查询结果或解释的选项卡固定,以防被新选项卡覆盖。
5)代码段
代码段为在编辑器中工作时将可重用的代码插入到语句或脚本中提供了一种简单的方法。代码段窗格位于编辑器的右侧。如果编辑器窗口停靠在 Navicat 主窗口内,你可以点击在信息窗格中的代码段图标来打开代码段库。
代码段库包含所有内置和用户定义的片段。从下拉式列表中选择一个标签,或在搜索框中输入搜索字符串来筛选代码段列表。如果你想根据数据库类型显示可用的片段,你可以右键单击代码段库中的任意位置,然后禁用“显示其他数据库类型的片段”。
6)询问 AI
“询问 AI”使用户能够在编写查询的过程中利用 AI,简化查询开发工作流程,从而提高查询效率和用户体验。直接点击编辑器上方的“询问 AI”旁边的箭头,用户可以指示“询问 AI”执行以下操作:
- 解释 SQL - 获取查询的详细解释,包括其组件和功能。
- 优化 SQL - 通过具体的优化建议提高查询的性能和效率。
- 美化 SQL - 自动地格式化代码,从而提高可读性和可维护性。
- 转换 SQL 为另一种数据库类型 - 转换查询,从而与不同的数据库系统兼容。
或者在编辑器空白处鼠标右击,然后选择 “AI 处理”。
当使用“询问 AI”的默认处理时,以下信息将传输到 AI 提供商:
- 查询的全文或选定文本。
- 编辑器中所选服务器的服务器版本。
- 编辑器中所选模式的信息。
此外,你还可以自定义 AI 处理,如解释查询和更正错误。
7)自定义 AI 处理
你可以通过提交特定问题和附加相关信息来自定义 AI 处理。
- 在编辑器中输入你的查询。
- 点击“询问 AI”。
- 输入你的问题。
(4)选择 AI 对应的格式。
(5)点击以下的选项以附加其他信息并发送到 AI 提供商。
8)通过 AI 修复
如果查询运行失败并返回错误,你可以请求 AI 调试查询并提供可能的修复方案。
获取修复建议
(1)选择“摘要”选项卡,并找到错误。
(2)在“查询”列中,点击“通过 AI 修复”。
- AI 将立即生成一个修复建议。
提示:默认情况下,将会高亮显示差异之处。你也可以右键单击该窗格并取消勾选“显示差异”以关闭高亮显示功能。
(4)你可以通过以下任一个方式将代码应用于编辑器中:
解释报错信息
(1)选择“摘要”选项卡,并找到错误。
(2)在“消息”列中,点击“询问 AI”。
- AI 将立即生成错误消息的详细解释。
五、AI 助手
AI 助手是一个由人工智能(AI)驱动的生成式对话助手,可在用户使用自然语言处理技术编写查询时为其提供实时建议和指导。它可以聊天查询、生成新语句并执行查询升级和改进,如语言更新、调试和优化。AI 助手可帮助用户快速获得语法、表达式、关键词等方面的支持,最终提高查询效率和准确性。
可以通过主窗口中的信息窗格访问 AI 助手。该功能与各种组件(包括查询、视图和函数)无缝集成,增强了用户互动,提高了工作效率。
有了 Navicat 的 AI 助手,你可以:
- 使用自然语言与数据库交互。
- 生成查询语句。
- 修复代码错误。
- 优化 SQL 查询。
- 从你的数据库中选择相关数据。
在 Navicat 中,AI 助手依靠外部 AI 提供商完成任务。若要使用 AI 助手功能,你需要一个 AI 提供商的账户。以下是 Navicat 目前支持的 AI 提供商列表:
- OpenAI ChatGPT
- Google Gemini
- DeepSeek
- Ollama
- xAI Grok
- Anthropic Claude
- 阿里巴巴通义千问
1)启用和配置 AI 助手
Navicat 支持用户启用和配置多个 AI 助手。以下是实现这一功能的完整指南:
- 在顶部菜单中选择“工具”。
- 选择“选项”。
- 在选项窗口中,定位到“AI”,并勾选“显示 AI 功能”和“启用 AI 助手”。
- 点击“+”,并选择 AI 提供商以添加一个助手。
- 输入“AI 助手”信息。
- 点击“确定”
【提示】启用 AI 助手即表示你同意我们的条款和条件。
2)与 AI 聊天
添加完助手后,在信息窗格中点击添加 AI 对话图标,新建一个 AI 对话。
新建 AI 对话后,在顶部选择你新建的 AI对话,就可以开始在该对话窗格底部输入框中输入问题并获得即时解答。
3)附加数据库模式
你可以利用正在使用的数据库/模式的上下文来提高生成的查询或回复的质量。AI 助手将访问所附加模式的结构,并提供相关信息。
输入完问题后,点击输入框旁边的加号,选择“附加模式”并勾选所需附加的模式,或者,若你希望移除已附加的模式,则选择“分离所有模式”
附加完模式后,点击输入框旁边的发送图标,将问题通过 AI 助手发送到 AI 提供商,并等待 AI 提供商将解答返回到 AI 对话中。
六、模型工作区
“模型”工作区是一个用于创建和操作数据库模型的强大工具。在主窗口中,点击“模型”来打开模型的对象列表。
一些主要的功能如下:
- 支持关系型、维度和数据仓库三种建模方式。
- 创建和操作概念、逻辑或物理模型。
- 将数据库/模式逆向工程到模型。
- 将物理模型正向工程到 SQL/脚本文件或数据库/模式。
- 比较两个模型工作区。
- 直接创建和编辑表结构。
- 从模型生成数据字典。
1)模型
模型是一个在图表中被有效利用的数据库对象的集合。这些对象可以在各种图表中重复使用,从而提高数据库结构设计和展示的效率和一致性。
点击“新建模型”,并为新模型命名、选择模型类型、建模方法、目标数据库类型等。
打开新建的模型,你可以在该模型中新建数据库、表和视图等。
2)图表
图表是数据模型的关系和结构的可视化表示形式。它以清晰简洁的方式描述表、字段、集合、实体、属性以及它们之间的关系。在数据库设计和开发过程中,你可以通过它来传达和记录系统内数据的逻辑组织。
创建图表的基本步骤包括:
(1)在工作区窗口中,点击“新建图表”。
(2)输入图表的名称。
(3)点击“确定”。
(4)将打开一个供你编辑图表的选项卡。
图表选项卡的右侧信息窗格,可供你自定义画布属性和所添加的组件属性。
3)数据字典
数据字典作为理解和记录数据模型的结构和语义的参考。它提供了对模型中对象的结构、关系和约束的完整描述。
创建数据字典的基本步骤:
(1)在工作区窗口中,点击“新建数据字典”。
(2)输入数据字典的名称。
(3)点击“确定”。
(4)将打开一个供你编辑数据字典的选项卡。
(5)点击“生成”。
4)逆向工程
将一个模式、表、视图或函数转为物理模型。
右键单击已打开的模式、表、视图或函数,然后从弹出式菜单中选择“逆向模式到模型”、“逆向表到模型”、“逆向视图到模型”或“逆向函数到模型”。
(1)同步数据库到模型
“同步数据库到模型”功能允许你将数据库或模式与现有模型进行比较,显示其结构之间的差异,并允许你将数据库或模式的差异同步到模型。
(2)逆向数据库到模型
“逆向数据库到模型”功能允许你从现有的数据库或模式中创建数据模型。
5)正向工程
将一个物理模型转为数据库或 SQL 文件。
选择“工具”->“正向工程”->“同步模型到数据库”,将模型工作区中的数据结构同步到数据库中。
选择“工具”->“正向工程”->“同步模型到数据库”,可以保存模型表结构和关系为一个脚本文件。
【提示】模型文件(.ndm2/.ndml2/.ndmc2)保存于配置文件位置(工具->选项->文件位置)。若要打开该文件夹,请右键单击模型,然后选择“打开所在的文件夹”。如果模型已同步到 Navicat Cloud 或 On-Prem Server,它会保存在云。
6)模型转换
Navicat 允许你将模型从一个数据库类型转换到另一个数据库类型,使用 Navicat Premium,你还可以将模型从一个模型类型转换为另一个模型类型,例如将物理模型转换到逻辑模型。
在工作区中,鼠标右键单击任一个模型,选择“模型转换向导”。
提示:如果你希望转换所有相关的图表,请开启“转换相关图表”。
7)比较模型工作区
“比较模型工作区”是一个强大的工具,可用于比较两个模型工作区,并查看和解决它们之间的差异。
8) 打开一个外部模型文件
在菜单栏中,选择“文件”->“打开外部文件”->“模型工作区”,在对话框窗口中浏览找到文件并点击“打开”。
8) 保存一个 Navicat 模型为外部文件
在模型工作区中,选择“文件”->“保存到文件”,选择保存路径和输入文件名,点击“保存”。
七、数据迁移工具
1) 导入/导出向导
“导入向导”让你从 CSV、TXT、XML、DBF 等格式导入数据到表。你可以将设置保存为一个配置文件以供将来使用或用作设置自动运行任务。若要打开导入向导窗口,请在对象工具栏点击“导入向导”。
【注意】Lite 版只支持导入纯文本格式的文件,例如 TXT、CSV、XML 和 JSON。
【提示】你可以拖拉一个支持格式的文件到表的对象选项卡,或到导航窗格中的一个模式。Navicat 将会自动弹出导入向导窗口。如果已高亮显示现有的表,Navicat 将会导入文件到已高亮显示的表。否则,它会导入文件到新的表。
“导出向导”让你从表、视图或查询结果导出数据到任何可用的格式。你可以将设置保存为一个配置文件以供将来使用或用作设置自动运行任务。若要打开导出向导窗口,请在对象工具栏点击“导出向导”。
保存配置文件:将导入/导出设置保存为配置文件。
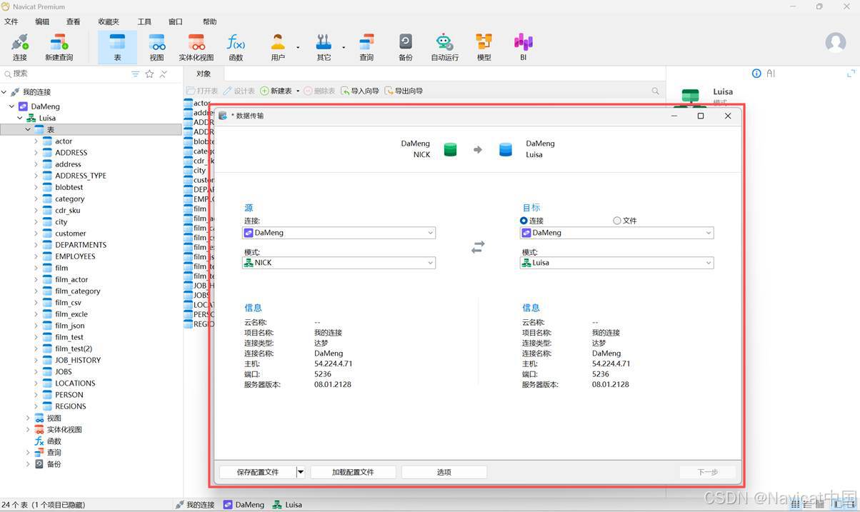
2) 数据传输
Navicat 让你从一个数据库传输对象到另一个数据库或 SQL 文件。目标数据库可以与源数据库的服务器相同或在其他服务器中。若要打开数据传输窗口,请从菜单栏选择“工具”->“数据传输”。
你可以将设置保存为一个配置文件以供将来使用或用作设置自动运行任务。若要打开一个已保存的配置文件,请点击“加载配置文件”按钮并从列表中选择。
【提示】配置文件保存于配置文件位置。
【提示】你也可以直接拖拉表到导航窗格中的一个数据库。如果目标数据库是在相同的连接中,Navicat 将会直接复制表。否则,Navicat 将会弹出数据传输窗口。
3) 数据同步
Navicat 让你以详细分析的进程从一个数据库传输数据到另一个数据库。换句话说,Navicat 能使不同模式的数据保持最新,以便每个库包含相同的信息。若要打开数据同步窗口,请从菜单栏选择“工具”->“数据同步”。
你可以将设置保存为一个配置文件以供将来使用或用作设置自动运行任务。若要打开一个已保存的配置文件,请点击“加载配置文件”按钮并从列表中选择。
【提示】配置文件保存于配置文件位置。
4) 结构同步
Navicat 让你以详细分析的进程比较和修改表的结构和其他对象。换句话说,Navicat 能比较两个数据库之间的对象并显示其结构的差异处。若要打开结构同步窗口,请从菜单栏选择“工具”->“结构同步”。
你可以将设置保存为一个配置文件以供将来使用。若要打开一个已保存的配置文件,请点击“加载配置文件”按钮并从列表中选择。
【提示】配置文件保存于配置文件位置。
5) 转储和运行SQL或脚本文件
“转储 SQL 文件”和“运行 SQL 文件”功能让你将你的表转储为 SQL文件,或者在你的连接、数据库或表运行 SQL 文件。
(1)转储一个文件
在主窗口中,右键单击已选择的某个表,然后选择“转储 SQL 文件” ->“仅结构”或“结构和数据”。
浏览保存位置并输入文件名。
点击“保存”。
【提示】转储进程完成后,你可以点击“打开”按钮来使用查询编辑器打开文件。
(2)运行一个 SQL 文件
在主窗口中,右键单击已打开的连接、数据库或表,然后选择“运行 SQL 文件”。
浏览你的 SQL 文件,选择文件的编码并启用适当的选项。
点击“开始”。
【提示】你可以拖拉一个 .sql 文件到导航窗格内已打开的连接、数据库或表。Navicat 将会自动弹出运行 SQL 文件窗口。
八、数据生成
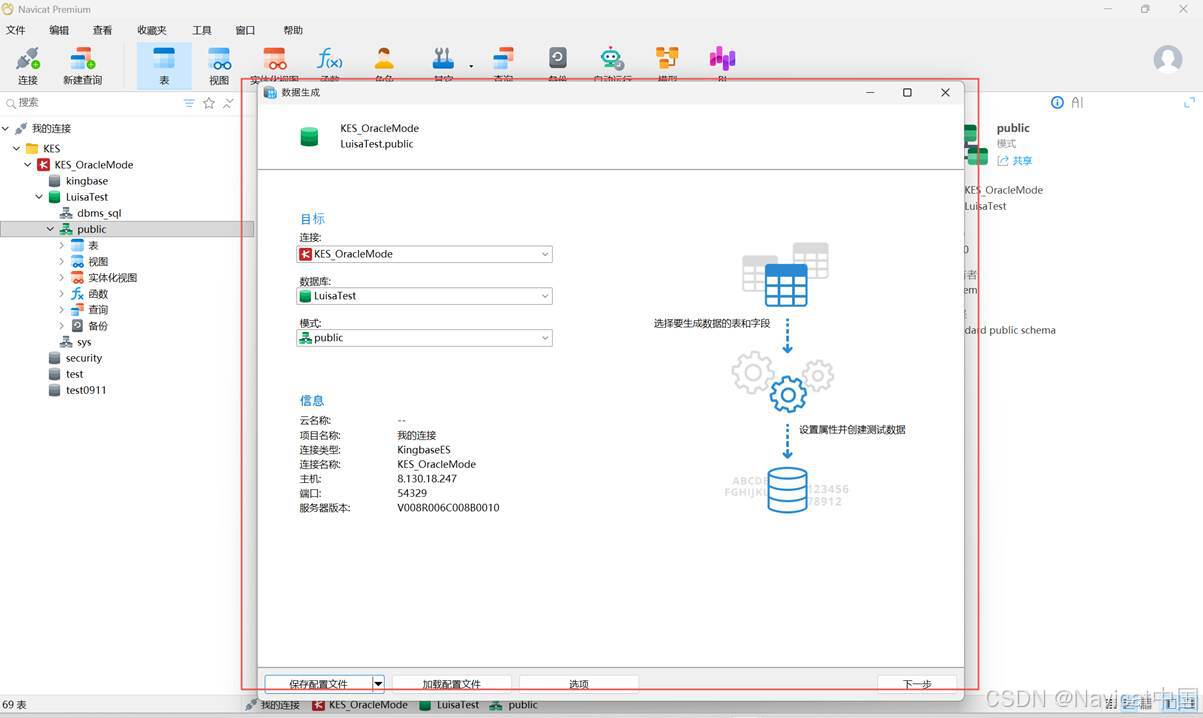
利用列智能数据生成,你可以使用真实且有意义的测试数据填充已选择的表。列中生成的数据可基于另一列中的数据。你可以选择填充空表,或向现有表中添加额外的行,并控制外键数据的创建。若要打开数据生成窗口,请从菜单栏选择“工具”->“数据生成”。
你可以将设置保存为一个配置文件以供将来使用或用作设置自动运行任务。若要打开一个已保存的配置文件,请点击“加载配置文件”按钮并从列表中选择。
你可以对每一个字段进行属性设置,并将这些设置保存为配置文件,以便之后重复使用这些属性设置。
【提示】配置文件保存于配置文件位置。
九、数据字典
“数据字典”帮助你高效地管理和记录你的数据库系统。它作为元数据的集中存储库,提供关于数据库对象结构、关系和属性的全面信息。你可以在服务器、数据库和模式级别创建数据字典。若要打开“数据字典”窗口,请从菜单栏中选择“工具”->“数据字典”。
你可以将设置保存为一个配置文件以供将来使用或用作设置自动运行任务。若要打开一个已保存的配置文件,请点击“加载配置文件”按钮并从列表中选择。
【提示】配置文件保存于配置文件位置。
(1)勾选希望生成数据字典的数据库或模式,然后点击“下一步”。
(2)勾选包含在数据字典的数据库对象,然后点击“下一步”。
(3)选择字典封面样式,然后点击“下一步”
(4)设置字典布局,如封面、目录、页眉、页脚、正文和纸张的设置。
(5)最后,自定义字典的保存路径,并点击“开始”生成字典。
十、BI
BI 功能旨在通过提供强大的数据可视化、报告和分析功能,帮助你提取见解并做出数据驱动的决策。在主窗口中,点击“BI”来打开工作区的对象列表。
BI 的一些主要的功能如下:
(1)支持 20 多种图表类型。
(2)自定义多页仪表板。
(3)可视化实时数据。
(4)添加交互式控件。
【提示】工作区文件(.nbi)保存于配置文件位置。若要打开该文件夹,请右击工作区文件,然后选择“打开所在的文件夹”。如果工作区已同步到 Navicat Cloud 或 On-Prem Server,它会保存在云。
点击主工具栏中的 BI,点击“新建工作区”,新建 BI 工作区。
1)新建数据源
数据源引用连接中的表或文件/ODBC 源中的数据,并且可以从不同服务器类型的表中选择数据。数据集中的字段可用于构造图表。在构建图表时,你需要指定图表使用的数据源。
(1)完成 BI 工作区创建后,在工作区中点击“新建数据源”。
输入数据源的名称,然后选择所需的连接、文件或现有的数据源。
(2)新建完数据源后,你可以开始对数据源进行编辑。将所需的数据库对象从左侧拖拽到中间的编辑窗格中。
- 对所选择出来的数据库对象进行数据筛选、字段排序或字段映射。
完成对数据库对象的编辑后,点击“应用并刷新数据”,若不希望刷新此次的修改,则点击“放弃”。
- 你可以选择数据获取模式是“实时”模式还是“存档”模式。
- 应用并刷新数据后,你可以根据实际需要,对所选数据源进行字段自定义。
(6)此外,还可以对所选数据源进行“数据分析”。
(7)你可以在连接中导入和新建查询,以创建新的数据集。
(8)若你希望获得更多其他的数据源,你还可以在左侧的导航窗格中点击右上角的加号以添加数据源。
2)构建图表
图表提供了数据源中数据的直观表示。它映射到单个数据源,并且可以显示数据中多个字段之间的相关性。你甚至可以添加控件图表来使图表具有交互性。
创建完数据源后,点击工作区的“新建图表”,将会打开一个图表选项卡,你可以开始对图表进行编辑,选择合适的图表类型、对图表属性进行设置等。
3)构建仪表板
仪表板是图表的集合,可让你创建和查看数据可视化。当你修改图表时,包含该图表的所有仪表板都将反映所做的更改。
完成图表创建后,点击工作区中“新建仪表板”,将图表呈现到仪表板中。
除了在仪表板中添加图表以外,你还可以添加文本、图像和形状。
在仪表板右侧的信息窗格中,你可以对图表中的元素进行属性设置。
完成仪表板编辑后,你可以选择打印或导出仪表板。
十一、自动运行
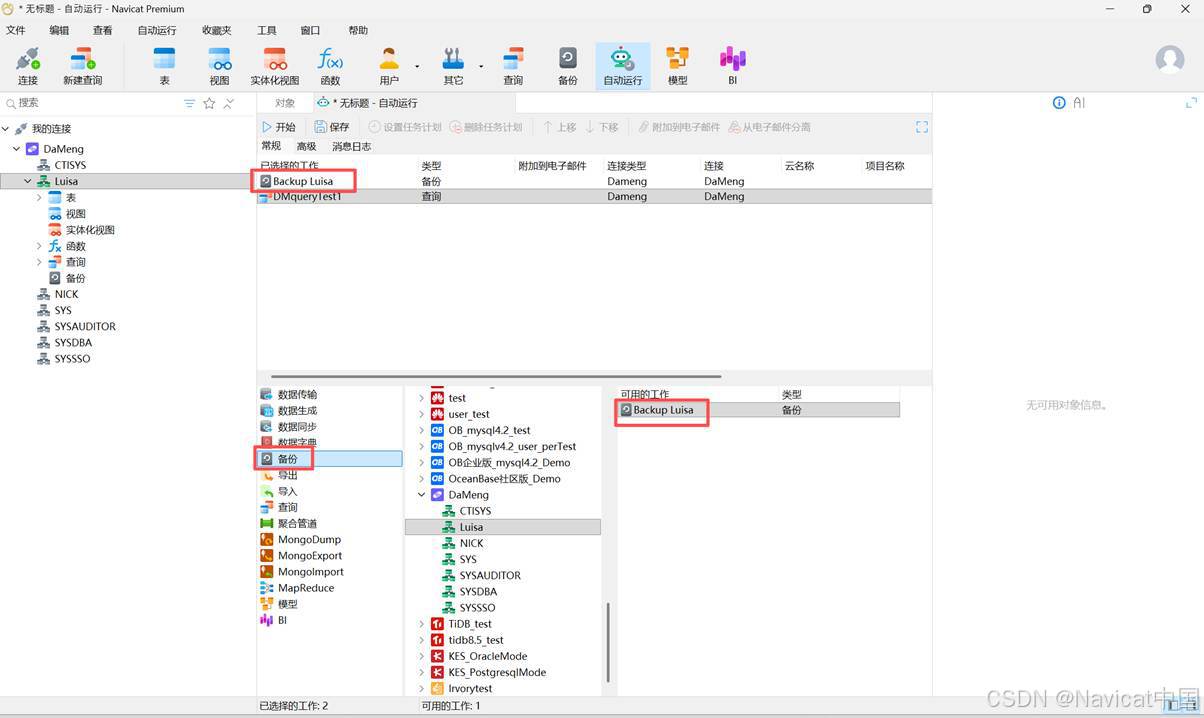
Navicat 让你使用“Windows 任务计划程序”来在一个或多个固定间隔期自动运行工作,并可设置在特定日期和时间开始和结束。在自动运行中,可以从数据库添加查询、备份、数据传输、数据同步、数据生成、图表、导入、导出等。你可以在一个批处理作业里定义要运行的工作列表,并可手动或在指定的时间里运行它。在主窗口中,点击“自动运行”来打开自动运行的对象列表。
【提示】批处理作业文件保存于配置文件位置。
1) 创建批处理作业
在“常规”选项卡的底部窗格中,选择工作类型,然后浏览连接、数据库以找出你想运行的工作。
你可以双击或拖放工作来将工作从“可用的工作”列表移动到界面上部的“已选择的工作”列表。若要从已选择的工作列表删除工作,请以相同的方式移除它们。你可以在一个批处理作业中运行来自不同服务器的配置文件。
若要重新排序工作的序列,可使用“上移”或“下移”按钮。
如果你想备份整个服务器,你可以选择连接并选择“Backup Server xxx”。
最后,保存并运行批处理作业。
2) 计划批处理作业
点击保存后,你可以点击 “设置任务计划”来为一个批处理作业设置计划和点击“删除任务计划”来移除计划。
十二、备份和还原
内置备份和还原工具让你备份或还原你数据库内的对象。
1) 备份
你可以将设置保存为一个配置文件以供将来使用或用作设置自动运行任务。在主窗口中,点击“备份”来打开备份的对象列表。
【提示】备份文件保存于设置位置。若要打开该文件夹,请右键单击备份文件,然后选择“打开所在的文件夹”。
2) 还原
十三、用户/角色和权限
1)新建用户/角色
打开一个达梦数据库连接,点击“用户/角色”->“新建用户/角色”,输入用户/角色相关信息(用户/角色、密码等)、设置相关权限和注释后,点击“保存”。
2)编辑用户/角色
选中任一个用户/角色,点击“编辑用户/角色”,或者右击该用户/角色并选择“编辑用户/角色”。
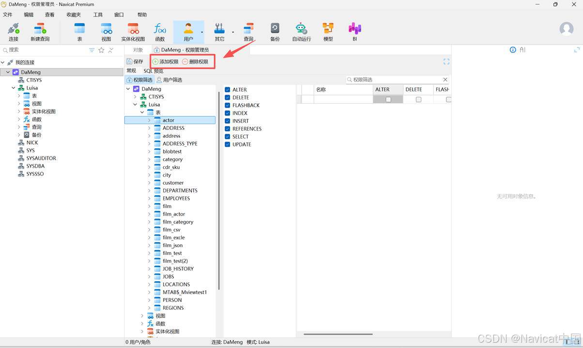
3)权限管理员
为数据库对象添加或删除权限。
十四、追踪日志
1)日志文件
Navicat 提供多个日志文件以记录在 Navicat 已执行的操作,它们位于“logs”目录,例如:C:\Users\Guest\Documents\Navicat\Premium\logs\。你可以在选项中更改日志文件的位置。
2)历史日志查看器
历史日志查看器显示所有在 Navicat 已运行或正在运行的语句或脚本。如果你只想显示错误信息,点击“仅显示错误”。你也可以更改显示的信息,从“查看”菜单选择 - 显示日期、显示时间、显示服务器名等等。
【注意】当你点击“暂停”,在暂停历史日志期间你所做的任何操作将在恢复后显示。
十五、配置
Navicat 提供一些选项让你自定义用户界面和性能。若要打开选项窗口,请从菜单栏选择“工具”->“选项”。
1)界面主题
在“常规”选项卡中,你可以设置 Navicat 的界面风格。
2)中英文切换
3)文件位置
Navicat 提供数个日志文件,以记录在 Navicat 中已执行的操作,它们位于日志位置路径中。而各服务器的配置文件则保存自动运行、图表、代码段、数据生成、数据同步、数据传输、结构同步和模型等的配置信息。
4)高级
若要追踪Navicat 的日志信息,需要勾选“启用诊断日志”。
【注意】更改完选项的设置后,需要重启 Navicat 后才生效。
更多推荐



所有评论(0)