告别独行侠,我用 CodeGenie 学会了带队与协作!
从独立开发者到团队协作的蜕变之路 本文讲述了一名习惯于独立开发的程序员在加入团队后遭遇的代码规范危机。在一次代码评审中,他的200行混杂逻辑函数遭到团队严厉批评,暴露了独立开发与团队协作的差异。在技术主管指导下,他借助华为CodeGenie工具分析代码问题,学习拆分职责、规范命名等团队开发规范。经过三个月训练,他成功转变编码习惯,从被批评到获得代码批准,最终成长为能承担关键模块的团队开发者。文章揭
楔子:那场尴尬的代码评审
“这段代码……谁写的?”
技术主管老张皱着眉头,盯着大屏幕上的代码,语气里带着明显的不满。
会议室里一片寂静,所有人都低着头。
"是我写的。"我硬着头皮站起来,脸烧得通红。
这是我加入团队的第三周,第一次参加代码评审会议,也是我职业生涯中最尴尬的一次经历。
我叫李明,之前是一名独立开发者(干过几年销售),靠接外包和做独立App为生,技术还算不错(毫不谦虚的说),至少自己这么认为。但加入这家鸿蒙生态的科技公司后,我才发现:独立开发和团队协作,完全是两个世界。

第一章:独立开发者的"通病"
我的"野路子"代码
在成为独立开发者的三年里,我养成了很多"坏习惯":
- 变量命名随意:
a、b、temp、data1、data2满天飞 - 函数超长:一个函数动辄几百行,恨不得把所有逻辑都塞进去
- 没有注释:反正就我一个人维护,注释?不存在的
- 重复代码遍地:复制粘贴大法好,改起来也方便(真的吗?)
- 没有测试:能跑就行,测什么测
- 提交信息敷衍:“修改”、“更新”、“fix bug”——这就是我的全部commit message
这些习惯在我一个人写代码时没什么问题。反正只有我自己维护,我知道每一行代码是干什么的。
但在团队里,这就是毁灭性的,毕竟不可能由你一直维护这个项目代码。
第一次代码评审的"打脸"
回到那次代码评审。
老张指着屏幕上的一个函数:“这个函数有200多行,里面混杂了数据获取、业务逻辑、UI更新三个层面的代码。如果别人要维护这段代码,根本看不懂!”
我想辩解:“但是……功能实现了啊,而且没有bug。”
"功能实现不是唯一标准。"老张说,“在团队开发中,代码的可读性、可维护性、可扩展性同样重要。你的代码只有你自己能看懂,这不叫好代码。”
接着,前端组长小李也提出了问题:“你这里定义了三个几乎一样的数据结构,为什么不抽取成公共类型?”
测试工程师小陈说:“你这段代码没有错误处理,如果网络异常或数据格式不对,应用会直接崩溃。”
架构师老王说:“你这里直接写死了服务器地址,如果要切换测试环境和生产环境,要手动改代码吗?”
一个接一个的问题,像连珠炮一样砸过来。
我站在那里,脸越来越红,手心出了汗。我突然意识到:我以为的"技术还不错",在团队标准面前,简直一文不值。
那天下班后,我一个人坐在工位上发呆。
我是不是不适合团队开发?我是不是应该继续做独立开发者?我能跟上团队的节奏吗?
第二章:寻找改变的路径
老张的"培训课"
第二天,老张把我叫到办公室。
我以为他要批评我,没想到他说:“我知道你之前是独立开发者,有些习惯需要调整。我给你安排了一个’特训计划’,帮你快速适应团队开发。”
他给了我一份清单,上面列着我需要学习和改进的内容:
- 代码规范:变量命名、函数命名、文件组织
- 设计模式:MVC、MVVM、单例、工厂
- 代码审查标准:什么样的代码是"好代码"
- 版本控制:Git的正确使用方式
- 团队协作工具:如何写需求文档、如何评审代码
- 测试意识:单元测试、集成测试
看着这份清单,我头都大了。“这得学到什么时候啊?”,虽然阿里的开发手册我都有读过,但是实际开发中,有些细节还是会不由自主的按自己代码风格来。
老张笑了:“如果你自己死磕,可能要几个月。但我教你一个方法——用CodeGenie辅助学习。”
"CodeGenie?"我听说过这个工具,但一直没用过。
"对,华为出的AI编程助手。它不仅能帮你写代码,更能教你怎样写好代码。"老张打开电脑,演示给我看,“你可以把你写的代码交给它分析,让它指出问题;也可以让它按照团队规范重写你的代码,你再学习它的写法。”
我眼前一亮:“这么神奇?”
"你试试就知道了。"老张说,“记住,工具只是辅助,关键还是要自己理解和内化。”
第一次用CodeGenie"重构"代码
当天晚上,我下载了CodeGenie。

补充一下环境搭建,照顾下新手小白:
- 打开DevEco Studio,左上角选择Settings
- 选择Plugins --> Installed,然后点击右边的设置按钮,

- 选择本地安装插件

- 然后选择你刚下载的,点击导入,然后重启DevEco Studio之后,插件就按照完成啦。

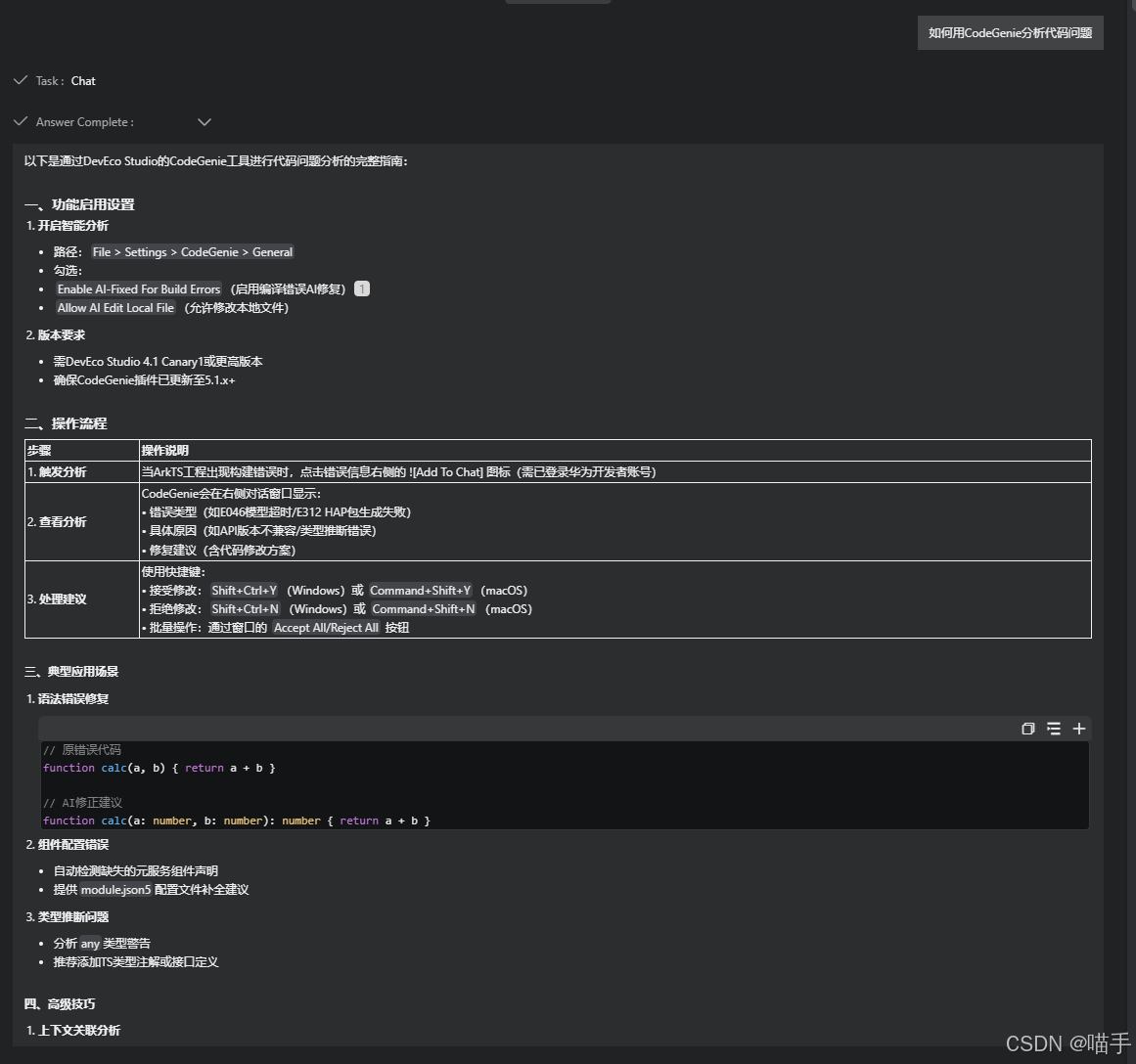
安装好CodeGenie后,我把那段被吐槽的200行函数贴给它,问:“这段代码有什么问题?应该如何优化?”
CodeGenie的回答详细得让我吃惊:
问题分析:
- 职责不单一:一个函数混合了数据获取、业务逻辑、UI更新,违反了单一职责原则
- 代码重复:有三处几乎相同的错误处理逻辑
- 硬编码:多处使用魔法数字和硬编码字符串
- 缺少错误处理:网络请求和数据解析没有try-catch
- 命名不规范:变量名
temp、data1含义不明确
优化建议:
- 将数据获取抽取到Service层
- 将业务逻辑抽取到ViewModel层
- UI更新保留在View层
- 提取公共错误处理函数
- 使用常量代替硬编码
- 规范命名
然后,CodeGenie给出了重构后的代码,清晰地分成了几个模块:
// Service层:数据获取
class WeatherService {
async fetchWeatherData(cityCode: string): Promise<WeatherData> {
// 网络请求逻辑
}
}
// ViewModel层:业务逻辑
class WeatherViewModel {
private service: WeatherService = new WeatherService();
async loadWeather(cityCode: string): Promise<void> {
try {
const data = await this.service.fetchWeatherData(cityCode);
this.processWeatherData(data);
} catch (error) {
this.handleError(error);
}
}
}
// View层:UI更新
@Component
struct WeatherPage {
@State viewModel: WeatherViewModel = new WeatherViewModel();
// UI渲染逻辑
}
看完这段代码,我恍然大悟:原来代码可以这么清晰、这么优雅!
接下来的两周,我利用业余时间,把自己写过的所有代码都交给CodeGenie分析,学习它的优化建议,然后重写。
每一次重构,我都感觉自己的代码能力在提升。

第三章:从"拖后腿"到"跟上节奏"
第一次代码被approve
一个月后,我提交了一段新代码,忐忑地等待代码评审。
老张看完后,点了点头:“这次好多了,结构清晰,命名规范,还加了单元测试。Approve。”
听到"Approve"两个字,我悬着的心终于放下了。
小李也说:“你进步很快啊,这次的代码可读性很高。”
我不好意思地笑了:“主要是学习了团队的规范,也用了CodeGenie辅助优化。”
"用工具没问题,"老张说,“关键是你真的在学习和进步,而不是单纯依赖工具。”
学会"站在团队角度"写代码
在CodeGenie的帮助下,我逐渐理解了团队开发和独立开发的本质区别:
独立开发:
- 只需要自己看懂
- 只需要功能实现
- 只需要当下能跑
团队开发:
- 要让所有人都能看懂
- 要考虑扩展性和维护性
- 要考虑长期演进
我开始养成新的习惯:
- 写代码前先思考:这段代码别人能不能看懂?三个月后我自己能不能看懂?
- 主动添加注释:不是为了应付检查,而是为了帮助团队成员理解
- 规范命名:让变量名、函数名"自解释"
- 拆分函数:一个函数只做一件事
- 错误处理:考虑各种异常情况
每当我不确定某个写法是否符合规范,就问CodeGenie:“这段代码在团队开发中是否合适?有更好的写法吗?”
它总能给出专业的建议。

第四章:从"跟随者"到"贡献者"
第一次承担关键模块
三个月后,老张找到我:“我们要开发一个新的用户中心模块,涉及登录、注册、个人信息管理。我想让你来负责这个模块,你有信心吗?”
"我……我可以吗?"我有点不敢相信。
"你这三个月的进步大家都看在眼里。"老张说,“这是个锻炼的机会,放手去做吧。”
接下任务后,我既兴奋又紧张。这是我第一次在团队中承担关键模块,不能搞砸。
用CodeGenie做技术方案设计
以前我都是拿到需求就直接开干,从来不做设计。但这次不一样,我要对整个团队负责。
我把需求文档整理好,输入到CodeGenie:
“我需要开发一个用户中心模块,包含登录、注册、个人信息管理功能。请帮我设计技术方案,包括模块划分、数据结构设计、接口设计、安全方案。”
CodeGenie给出了非常详细的技术方案:
模块划分:
- AuthService:认证服务
- UserService:用户信息服务
- TokenManager:Token管理
- ProfileViewModel:个人信息视图模型
数据结构设计:
interface User {
userId: string;
username: string;
avatar: string;
email: string;
phone: string;
}
interface LoginRequest {
account: string;
password: string;
deviceId: string;
}
安全方案:
- 密码加密(SHA-256 + 盐值)
- Token机制(JWT)
- 接口签名验证
- HTTPS通信
我根据这个方案,写了一份详细的技术设计文档,提交给老张评审。
"写得不错,"老张看完后说,“考虑得很全面,安全方案也很到位。”
得到认可后,我开始进入开发阶段。
具体使用演示如下:

用CodeGenie提升开发效率
开发过程中,CodeGenie成了我的"最佳搭档"。
需要实现密码加密时:
“如何在HarmonyOS中实现SHA-256加密?”
CodeGenie给出了完整的实现代码,还告诉我要注意的安全要点。
需要实现Token管理时:
“如何设计一个可靠的Token管理机制?”
CodeGenie提供了Token存储、刷新、过期处理的完整方案。
需要做表单验证时:
“如何优雅地实现表单验证?”
CodeGenie给出了一套可复用的表单验证框架。
两周时间,用户中心模块开发完成。代码质量高,文档齐全,单元测试覆盖率达到85%。
代码评审会上,小李说:“你这次的代码很专业,完全看不出是新人写的。”
我心里美滋滋的,但我知道,这背后少不了CodeGenie的帮助。
具体使用演示1如下:

具体使用演示2如下:

第一次主动帮助队友
一天,新来的实习生小刘遇到了难题,在群里求助:“有人能帮我看看这段代码吗?一直报错,找不到原因。”
以前,我自己都是被帮助的对象。但这次,我主动说:“发给我看看。”
看了小刘的代码,我很快发现了问题——状态管理使用不当,导致页面刷新异常。
这个问题我以前也遇到过,当时是用CodeGenie解决的。
我把小刘的代码输入CodeGenie,让它分析问题并给出解决方案,然后整理成简单易懂的说明发给小刘。
"哇,谢谢学长!一下就搞定了!"小刘很兴奋。
那一刻,我突然意识到:我已经从团队里的"被帮助者",变成了"帮助者"。
这种感觉,很好。
第五章:从"团队成员"到"技术骨干"
承担更多责任
半年后,我已经是团队里的技术骨干之一。
老张让我负责制定团队的代码规范,我用CodeGenie帮我整理了一份详细的《HarmonyOS开发规范文档》,涵盖:
- 命名规范
- 代码结构规范
- 注释规范
- Git提交规范
- 代码审查标准
这份文档成了团队的"开发圣经",每个新人入职都要学习。
我还组织了团队内部的技术分享会,主题是《如何利用AI工具提升团队开发效率》,把我使用CodeGenie的经验分享给大家。
没想到,很多同事其实也在偷偷用,只是不好意思说出来。
"原来大家都在用啊!"小李笑着说,“我还以为就我自己在’作弊’呢。”
老张说:“工具的价值就在于提升效率。在这个快节奏的时代,会用工具的人才是聪明人。”
具体使用演示如下:

带新人的"传承"
一年后,我也开始带新人了。
新来的应届生小陈,就像当初的我一样,代码写得一团糟。
但我没有批评他,而是说:“我以前也这样。给你推荐个东西——CodeGenie。它不仅能帮你写代码,更重要的是能教你怎么写好代码。”
我把我的学习经验毫无保留地分享给他:
- 如何用CodeGenie分析代码问题
- 如何学习它的优化建议
- 如何将学到的知识内化
两个月后,小陈的代码质量有了明显提升。
"学长,谢谢你。"小陈说,“如果不是你,我可能现在还在写’屎山代码’。”
"应该感谢CodeGenie,"我笑着说,“是它教会了我们怎么写好代码。”
"不,"小陈说,“CodeGenie只是工具,真正教会我的是你。你教会我的不只是技术,更是态度——对代码的敬畏,对团队的责任。”
听到这话,我突然有点感动。
一年多前,我还是那个在代码评审会上脸红的"独狼"。
现在,我已经成为了团队的一份子,甚至成为了新人的引路人。

尾声:CodeGenie教会我的不只是代码
回顾这一年多的经历,我最大的感悟是:
CodeGenie教会我的,不只是如何写代码,更是如何在团队中协作,如何为团队创造价值。
它让我明白:
- 好代码不是写给机器看的,是写给人看的
- 个人能力很重要,但团队协作更重要
- 工具可以提升效率,但思维才是核心竞争力
- 帮助别人成长,也是在成就自己
从"独狼"到"团队核心",我走了一年多的时间。
但这一年,是我技术生涯中成长最快、收获最多的一年。
感谢CodeGenie,感谢团队,感谢那个愿意改变的自己。
写给同样在团队中摸索的你:
如果你也是从独立开发转到团队开发,如果你也在为代码规范、团队协作而苦恼——
CodeGenie可以帮你:
- 快速学习代码规范:让AI帮你分析和优化代码
- 提升代码质量:学习业界最佳实践
- 加速适应团队:快速掌握团队开发技能
- 建立技术自信:从"拖后腿"到"顶梁柱"
记住:在团队中,懂得协作的人,比单打独斗的"高手"更有价值。
愿你也能找到属于自己的团队,成为团队中不可或缺的一员。
加油!👥💪✨
更多推荐



所有评论(0)