微前端框架qiankun之原理与实战
一、微前端概述在讲解qiankun之前,我们先来了解一下何为微前端。微前端的概念借鉴自后端的微服务,主要是为了解决大型工程在变更、维护、扩展等方面的困难而提出的。它的主要思路是将一个大型工程拆分成若干个更小、更简单,可以独立开发、测试和部署的小工程,分别进行维护。如果以前端组件的概念作类比,我们可以把每个被拆分出的小工程看作是一个应用级组件。这时我们需要一个“管理者”,负责决定哪些“应用级组件”渲
目录
一、微前端概述
1. 基本原理
在正式介绍qiankun之前,我们需要知道,它是基于另一个微前端框架:single-spa 搭建的。qiankun在它的基础上进行了封装和增强,使其更加易用。本文我们会先从single-spa入手,一步步介绍qiankun的实现原理。在讲解两者之前,我们先来了解一下何为微前端。
微前端的概念借鉴自后端的微服务,主要是为了解决大型工程在变更、维护、扩展等方面的困难而提出的。目前主流的微前端方案包括以下几个:
- iframe
- 基座模式,主要基于路由分发,
qiankun和single-spa就是基于这种模式 - 组合式集成,即单独构建组件,按需加载,类似npm包的形式
- EMP,主要基于
Webpack5 Module Federation - Web Components
严格来讲,这些方案都不算是完整的微前端解决方案,它们只是用于解决微前端中运行时容器的相关问题。除了运行时容器,一套完整的微前端方案还需要解决版本管理、质量管控、配置下发、线上监控、灰度发布、安全监测等与工程和平台相关的问题,而这些问题中的大部分工作目前仍处于探索阶段。
iframe:是传统的微前端解决方案,基于iframe标签实现,技术难度低,隔离性和兼容性很好,但是性能和使用体验比较差,多用于集成第三方系统;
基座模式:主要基于路由分发,即由一个基座应用来监听路由,并按照路由规则来加载不同的应用,以实现应用间解耦;
组合式集成:把组件单独打包和发布,然后在构建或运行时组合;
EMP:基于Webpack5 Module Federation,一种去中心化的微前端实现方案,它不仅能很好地隔离应用,还可以轻松实现应用间的资源共享和通信;
Web Components:是官方提出的组件化方案,它通过对组件进行更高程度的封装,来实现微前端,但是目前兼容性不够好,尚未普及。
总的来说,iframe主要用于简单并且性能要求不高的第三方系统;组合式集成目前主要用于前端组件化,而不是微前端;基座模式、EMP和Web Components是目前主流的微前端方案。
本文我们主要对qiankun所基于的基座模式进行介绍。它的主要思路是将一个大型应用拆分成若干个更小、更简单,可以独立开发、测试和部署的子应用,然后由一个基座应用根据路由进行应用切换。
如果以前端组件的概念作类比,我们可以把每个被拆分出的子应用看作是一个应用级组件,每个应用级组件专门实现某个特定的业务功能(如商品管理、订单管理等)。这里实际上谈到了微前端拆分的原则:即以业务功能为基本单元。经过拆分后,整个系统的结构也发生了变化:
左侧是传统大型单页应用的前端架构,所有模块都在一个应用内,由应用本身负责路由管理,是应用分发路由的方式;而右侧是基座模式下的系统架构,各个子应用互不相关,单独运行在不同的服务上,由基座应用根据路由选择加载哪个应用到页面内,是路由分发应用的方式。这种方式使得各个模块的耦合性大大降低,而微前端需要解决的主要问题就是如何拆分和组织这些子应用。
为了让这些拆分出的子应用在一个单页面内协同工作,我们需要一个“管理者”应用,这就是我们上面说的基座应用,也叫主应用。基座应用一般是用户最终访问的应用,它会根据定义的规则,将不同的应用加载到页面内供用户使用。当然,这种架构下的每个子应用也具备单独访问的能力。
为了配合基座应用,子应用必须经过一些改造,向外暴露出相应的生命周期钩子,以便基座应用加载和卸载。实际上,一个典型的基于vue-router的Vue应用与这种架构存在着很大的相似性:
在典型的Vue应用中,各个组件当然都必须基于Vue编写;但是在微前端架构中,各个子应用可以基于不同的技术框架,这也是它最大的优势之一。这是因为各个子应用是独立编译和部署的,而基座应用是在运行时动态加载的子应用,由于在启动子应用时已经经历过编译阶段,所以基座应用加载的都是原生JavaScript代码,自然与子应用所用的技术框架无关(qiankun甚至能加载jQuery编写的页面)。
概念性地讲,在微前端架构中,各个子应用将一些特定的业务功能封装在一个业务黑箱中,只对外暴露少量生命周期方法;基座应用根据路由地址变化,动态地加载对应的业务黑箱,并将其渲染到指定的占位DOM元素上。与Vue应用一样,微前端也可以一次加载多个业务黑箱,这称为多实例模式(类似于vue-router的命名视图)。
2. 微前端的主要优势
- 技术兼容性好,各个子应用可以基于不同的技术架构
- 代码库更小、内聚性更强
- 便于独立编译、测试和部署,可靠性更高
- 耦合性更低,各个团队可以独立开发,互不干扰
- 可维护性和扩展性更好,便于局部升级和增量升级
关于技术兼容性,由于在被基座应用加载前, 所有子应用已经编译成原生代码输出,所以基座应用可以加载各类技术栈编写的应用;由于拆分后应用体积明显变小,并且每个应用只实现一个业务模块,因此其内聚性更强;另外子应用本身也是完整的应用,所以它可以独立编译、测试和部署;关于耦合性,由于各个子应用只负责各自的业务模块,所以耦合性很低,非常便于独立开发;关于可维护性和扩展性,由于拆分出的应用都是完整的应用,因此专门升级某个功能模块就成为了可能,并且当需要增加模块时,只需要创建一个新应用,并修改基座应用的路由规则即可。
不过这种微前端方案仍然存在缺点:
3. 当前微前端方案的一些缺点
- 子应用间的资源共享能力较差,使得项目总体积变大
- 需要对现有代码进行改造(指的是未按照微前端形式编写的旧工程)
首先,子应用之间保持较高的独立性,反而使一些公共资源不便于共享。虽然大型第三方库可以通过externals的方式上传到cdn,但像一些工具函数,通用业务组件等则不易共享,这就使得项目整体体积反而变大。由于改造成本不高,代码改造通常算不上很严重的问题,但仍存在一定的代价。
介绍完微前端的基本概念,我们就来看一下qiankun和single-spa的核心实现原理。
二、qiankun与single-spa实现原理
既然qiankun是基于single-spa的,那么我们就来看qiankun和single-spa在架构中分别扮演了什么角色。
一般来说,微前端需要解决的问题分为两大类:
- 应用的加载与切换
- 应用的隔离与通信
应用的加载与切换需要解决的问题包括:路由问题、应用入口、应用加载;应用的隔离与通信需要解决的问题包括:js隔离、css样式隔离、应用间通信。
single-spa很好地解决了路由和应用入口两个问题,但并没有解决应用加载问题,而是将该问题暴露出来由使用者实现(一般可以用system.js或原生script标签来实现);qiankun借助import-html-entry实现了应用加载,并给出了js隔离、css样式隔离和应用间通信三个问题的解决方案,同时提供了预加载功能。
借助single-spa提供的能力,我们只能把不同的应用加载到一个页面内,但是很难保证这些应用不会互相干扰。而qiankun为我们解决了这些后顾之忧,使得它成为一个更加完整的微前端运行时容器。
接下来我们借助部分源码,分别来看single-spa和qiankun是如何一步步实现运行时容器的。
1. single-spa实现原理
我们已经知道,single-spa解决的是应用的加载与切换相关的问题,下面就来看完整的实现过程。
(1). 路由问题
single-spa是通过监听hashChange和popState这两个原生事件来检测路由变化的,它会根据路由的变化来加载对应的应用,相关的代码可以在single-spa的 src/navigation/navigation-events.js 中找到:
...
// 139行
if (isInBrowser) {
// We will trigger an app change for any routing events.
window.addEventListener("hashchange", urlReroute);
window.addEventListener("popstate", urlReroute);
...
// 174行,劫持pushState和replaceState
window.history.pushState = patchedUpdateState(
window.history.pushState,
"pushState"
);
window.history.replaceState = patchedUpdateState(
window.history.replaceState,
"replaceState"
);
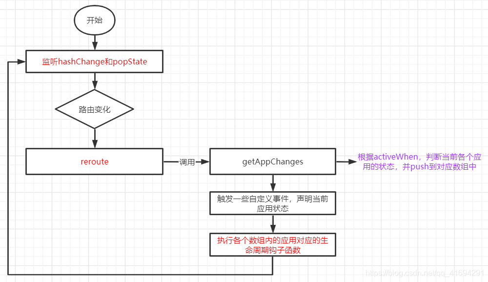
我们看到,single-spa在检测到发生hashChange或popState事件时,会执行urlReroute函数,这里封装了它对路由问题的解决方案。另外,它还劫持了原生的pushState和replaceState事件,关于为什么劫持这两个事件,我们后面会介绍,我们先来看urlReroute函数做了什么:
function urlReroute() {
reroute([], arguments);
}
这个函数只是调用了reroute函数,而reroute函数就是single-spa解决路由问题的核心逻辑,下面我们来分析一下它的实现,由于该函数较长,我们截取其中体现核心思路的代码进行分析:
src/navigation/reroute.js
export function reroute(pendingPromises = [], eventArguments) {
...
// getAppChanges会根据路由改变应用的状态,状态包含4类
// 待清除、待卸载、待加载、待挂载
const {
appsToUnload,
appsToUnmount,
appsToLoad,
appsToMount,
} = getAppChanges();
...
// 如果应用已启动,则调用performAppChanges加载和挂载应用
// 否则,只加载未加载的应用
if (isStarted()) {
appChangeUnderway = true;
appsThatChanged = appsToUnload.concat(
appsToLoad,
appsToUnmount,
appsToMount
);
return performAppChanges();
} else {
appsThatChanged = appsToLoad;
return loadApps();
}
...
function performAppChanges() {
return Promise.resolve().then(() => {
// 1. 派发应用更新前的自定义事件
// 2. 执行应用暴露出的生命周期函数
// appsToUnload -> unload生命周期钩子
// appsToLoad -> 执行加载方法
// appsToUnmount -> 卸载应用,并执行对应生命周期钩子
// appsToMount -> 尝试引导和挂载应用
})
}
...
}
这里就是single-spa解决路由问题的主要逻辑。主要是以下几步:
- 根据传入的参数
activeWhen判断哪个应用需要加载,哪个应用需要卸载或清除,并将其push到对应的数组 - 如果应用已经启动,则进行应用加载或切换。针对应用的不同状态,直接执行应用自身暴露出的生命周期钩子函数即可。
- 如果应用未启动,则只去下载
appsToLoad中的应用。
总的来看,当路由发生变化时,hashChange或popState会触发,这时single-spa会监听到,并触发urlReroute;接着它会调用reroute,该函数正确设置各个应用的状态后,直接通过调用应用所暴露出的生命周期钩子函数即可。当某个应用被推送到appsToMount后,它的mount函数会被调用,该应用就会被挂载;而推送到appsToUnmount中的应用则会调用其unmount钩子进行卸载。
上面我们还提到,single-spa除了监听hashChange或popState两个事件外,还劫持了原生的pushState和 replaceState两个方法,这是为什么呢?
这是因为像scroll-restorer这样的第三方组件可能会在页面滚动时,通过调用pushState或replaceState,将滚动位置记录在state中,而页面的url实际上没有变化。这种情况下,single-spa理论上不应该去重新加载应用,但是由于这种行为会触发页面的hashChange事件,所以根据上面的逻辑,single-spa会发生意外重载。
为了解决这个问题,single-spa允许开发者手动设置是否只对url值的变化监听,而不是只要发生hashChange或popState就去重新加载应用,我们可以像下面一样在启动single-spa时添加urlRerouteOnly参数:
singleSpa.start({
urlRerouteOnly: true,
});
这样除非url发生了变化,否则pushState和popState不会导致应用重载。
(2). 应用入口
single-spa采用的是协议入口,即只要实现了single-spa的入口协议规范,它就是可加载的应用。single-spa的规范要求应用入口必须暴露出以下三个生命周期钩子函数,且必须返回Promise,以保证single-spa可以注册回调函数:
- bootstrap
- mount
- unmount

bootstrap用于应用引导,基座应用会在子应用挂载前调用它。举个应用场景,假如某个子应用要挂载到基座应用内id为app的节点上:
new Vue({
el: '#app',
...
})
但是基座应用中当前没有id为app的节点,我们就可以在子应用的bootstrap钩子内手动创建这样一个节点并插入到基座应用,子应用就可以正常挂载了。所以它的作用就是做一些挂载前的准备工作。
mount用于应用挂载,就是一般应用中用于渲染的逻辑,即上述的new Vue语句。我们通常会把它封装到一个函数里,在mount钩子函数中调用。
unmount用于应用卸载,我们可以在这里调用实例的destroy方法手动卸载应用,或清除某些内存占用等。
除了以上三个必须实现的钩子外,single-spa还支持非必须的load、unload、update等,分别用于加载、卸载和更新应用。
那么只使用single-spa如何进行子应用加载呢?
(3). 应用加载
实际上single-spa并没有提供自己的解决方案,而是将它开放出来,由开发者提供。
我们看一下基于system.js如何启动single-spa:
<script type="systemjs-importmap">
{
"imports": {
"app1": "http://localhost:8080/app1.js",
"app2": "http://localhost:8081/app2.js",
"single-spa": "https://cdnjs.cloudflare.com/ajax/libs/single-spa/4.3.7/system/single-spa.min.js"
}
}
</script>
... // system.js的相关依赖文件
<script>
(function(){
// 加载single-spa
System.import('single-spa').then((res)=>{
var singleSpa = res;
// 注册子应用
singleSpa.registerApplication('app1',
() => System.import('app1'),
location => location.hash.startsWith(`#/app1`);
);
singleSpa.registerApplication('app2',
() => System.import('app2'),
location => location.hash.startsWith(`#/app2`);
);
// 启动single-spa
singleSpa.start();
})
})()
</script>
我们在调用singleSpa.registerApplication注册应用时提供的第二个参数就是加载这个子应用的方法。如果需要加载多个js,可以使用多个System.import连续导入。single-spa会调用这个函数,下载子应用代码并分别调用其bootstrap和mount方法进行引导和挂载。
从这里我们也可以看到single-spa的弊端。首先我们必须手动实现应用加载逻辑,挨个罗列子应用需要加载的资源,这在大型项目里是十分困难的(特别是使用了文件名hash时);另外它只能以js文件为入口,无法直接以html为入口,这使得嵌入子应用变得很困难,也正因此,single-spa不能直接加载jQuery应用。
single-spa的start方法也很简单:
export function start(opts) {
started = true;
if (opts && opts.urlRerouteOnly) {
setUrlRerouteOnly(opts.urlRerouteOnly);
}
if (isInBrowser) {
reroute();
}
}
先是设置started状态,然后设置我们上面说到的urlRerouteOnly属性,接着调用reroute,开始首次加载子应用。加载完第一个应用后,single-spa就时刻等待着hashChange或popState事件的触发,并执行应用的切换。
以上就是single-spa的核心原理,从上面的介绍中不难看出,single-spa只是负责把应用加载到一个页面中,至于应用能否协同工作,是很难保证的。而qiankun所要解决的,就是协同工作的问题。
2. qiankun实现原理
(1). 应用加载
上面我们说到了,single-spa提供的应用加载方案是开放式的。针对上面我们谈到的几个弊端,qiankun使用了一个更完整的应用加载方案:import-html-entry。
该方案的主要思路是允许以html文件为应用入口,然后通过一个html解析器从文件中提取js和css依赖,并通过fetch下载依赖,于是在qiankun中你可以这样配置入口:
const MicroApps = [{
name: 'app1',
entry: 'http://localhost:8080',
container: '#app',
activeRule: '/app1'
}]
qiankun会通过import-html-entry请求http://localhost:8080,得到对应的html文件,解析内部的所有script和style标签,依次下载和执行它们,这使得应用加载变得更易用。我们看一下这具体是怎么实现的。
import-html-entry暴露出的核心接口是importHTML,用于加载html文件,它支持两个参数:
- url,要加载的文件地址,一般是服务中html的地址
- opts,配置参数
url不必多说。opts如果是一个函数,则会替换默认的fetch作为下载文件的方法,此时其返回值应当是Promise;如果是一个对象,那么它最多支持四个属性:fetch、getPublicPath、getDomain、getTemplate,用于替换默认的方法,这里暂不详述。
我们截取该函数的主要逻辑:
export default function importHTML(url, opts = {}) {
...
// 如果已经加载过,则从缓存返回,否则fetch回来并保存到缓存中
return embedHTMLCache[url] || (embedHTMLCache[url] = fetch(url)
.then(response => readResAsString(response, autoDecodeResponse))
.then(html => {
// 对html字符串进行初步处理
const { template, scripts, entry, styles } =
processTpl(getTemplate(html), assetPublicPath);
// 先将外部样式处理成内联样式
// 然后返回几个核心的脚本及样式处理方法
return getEmbedHTML(template, styles, { fetch }).then(embedHTML => ({
template: embedHTML,
assetPublicPath,
getExternalScripts: () => getExternalScripts(scripts, fetch),
getExternalStyleSheets: () => getExternalStyleSheets(styles, fetch),
execScripts: (proxy, strictGlobal, execScriptsHooks = {}) => {
if (!scripts.length) {
return Promise.resolve();
}
return execScripts(entry, scripts, proxy, {
fetch,
strictGlobal,
beforeExec: execScriptsHooks.beforeExec,
afterExec: execScriptsHooks.afterExec,
});
},
}));
});
}
省略的部分主要是一些参数预处理,我们从return语句开始看,具体过程如下:
- 检查是否有缓存,如果有,直接从缓存中返回
- 如果没有,则通过fetch下载,并字符串化
- 调用
processTpl进行一次模板解析,主要任务是扫描出外联脚本和外联样式,保存在scripts和styles中 - 调用
getEmbedHTML,将外联样式下载下来,并替换到模板内,使其变成内部样式 - 返回一个对象,该对象包含处理后的模板,以及
getExternalScripts、getExternalStyleSheets、execScripts等几个核心方法
processTpl主要基于正则表达式对模板字符串进行解析,这里不进行详述。我们来看getExternalScripts、getExternalStyleSheets、execScripts这三个方法:
getExternalStyleSheets
export function getExternalStyleSheets(styles, fetch = defaultFetch) {
return Promise.all(styles.map(styleLink => {
if (isInlineCode(styleLink)) {
// if it is inline style
return getInlineCode(styleLink);
} else {
// external styles
return styleCache[styleLink] ||
(styleCache[styleLink] = fetch(styleLink).then(response => response.text()));
}
));
}
遍历styles数组,如果是内联样式,则直接返回;否则判断缓存中是否存在,如果没有,则通过fetch去下载,并进行缓存。
getExternalScripts与上述过程类似。
execScripts是实现js隔离的核心方法,我们放在下一部分js隔离里讲解。
通过调用importHTML方法,qiankun可以直接加载html文件,同时将外联样式处理成内部样式表,并且解析出JavaScript依赖。更重要的是,它获得了一个可以在隔离环境下执行应用脚本的方法execScripts。
(2). js隔离
上面我们说到,qiankun通过import-html-entry,可以对html入口进行解析,并获得一个可以执行脚本的方法execScripts。qiankun引入该接口后,首先为该应用生成一个window的代理对象,然后将代理对象作为参数传入接口,以保证应用内的js不会对全局window造成影响。由于IE11不支持proxy,所以qiankun通过快照策略来隔离js,缺点是无法支持多实例场景。
我们先来看基于proxy的js隔离是如何实现的。首先看import-html-entry暴露出的接口,照例我们只截取核心代码:
execScripts
export function execScripts(entry, scripts, proxy = window, opts = {}) {
... // 初始化参数
return getExternalScripts(scripts, fetch, error)
.then(scriptsText => {
// 在proxy对象下执行脚本的方法
const geval = (scriptSrc, inlineScript) => {
const rawCode = beforeExec(inlineScript, scriptSrc) || inlineScript;
const code = getExecutableScript(scriptSrc, rawCode, proxy, strictGlobal);
(0, eval)(code);
afterExec(inlineScript, scriptSrc);
};
// 执行单个脚本的方法
function exec (scriptSrc, inlineScript, resolve) { ... }
// 排期函数,负责逐个执行脚本
function schedule(i, resolvePromise) { ... }
// 启动排期函数,执行脚本
return new Promise(resolve => schedule(0, success || resolve));
});
});
这个函数的关键是定义了三个函数:geval、exec、schedule,其中实现js隔离的是geval函数内调用的getExecutableScript函数。我们看到,在调这个函数时,我们把外部传入的proxy作为参数传入了进去,而它返回的是一串新的脚本字符串,这段新的字符串内的window已经被proxy替代,具体实现逻辑如下:
function getExecutableScript(scriptSrc, scriptText, proxy, strictGlobal) {
const sourceUrl = isInlineCode(scriptSrc) ? '' : `//# sourceURL=${scriptSrc}\n`;
// 通过这种方式获取全局 window,因为 script 也是在全局作用域下运行的,所以我们通过 window.proxy 绑定时也必须确保绑定到全局 window 上
// 否则在嵌套场景下, window.proxy 设置的是内层应用的 window,而代码其实是在全局作用域运行的,会导致闭包里的 window.proxy 取的是最外层的微应用的 proxy
const globalWindow = (0, eval)('window');
globalWindow.proxy = proxy;
// TODO 通过 strictGlobal 方式切换切换 with 闭包,待 with 方式坑趟平后再合并
return strictGlobal
? `;(function(window, self, globalThis){with(window){;${scriptText}\n${sourceUrl}}}).bind(window.proxy)(window.proxy, window.proxy, window.proxy);`
: `;(function(window, self, globalThis){;${scriptText}\n${sourceUrl}}).bind(window.proxy)(window.proxy, window.proxy, window.proxy);`;
}

核心代码就是由两个矩形框起来的部分,它把解析出的scriptText(即脚本字符串)用with(window){}包裹起来,然后把window.proxy作为函数的第一个参数传进来,所以with语法内的window实际上是window.proxy。
这样,当在执行这段代码时,所有类似var name = '张三'这样的语句添加的全局变量name,实际上是被挂载到了window.proxy上,而不是真正的全局window上。当应用被卸载时,对应的proxy会被清除,因此不会导致js污染。而当你配置webpack的打包类型为lib时,你得到的接口大概如下:
var jquery = (function(){})();
如果你的应用内使用了jquery,那么这个jquery对象就会被挂载到window.proxy上。
import-html-entry实现了上述能力后,qiankun要做的就很简单了,只需要在加载一个应用时为其初始化一个proxy传递进来即可:
proxySandbox.ts
export default class ProxySandbox implements SandBox {
...
constructor(name: string) {
...
const proxy = new Proxy(fakeWindow, {
set () { ... },
get () { ... }
}
}
}
每次加载一个应用,qiankun就初始化这样一个proxySandbox,传入上述execScripts函数中。
在IE下,由于proxy不被支持,并且没有可用的polyfill,所以qiankun退而求其次,采用快照策略实现js隔离。它的大致思路是,在加载应用前,将window上的所有属性保存起来(即拍摄快照);等应用被卸载时,再恢复window上的所有属性,这样也可以防止全局污染。但是当页面同时存在多个应用实例时,qiankun无法将其隔离开,所以IE下的快照策略无法支持多实例模式。
关于快照模式我们就不详细介绍了,接下来看一下qiankun如何实现css样式隔离。
(3). css隔离
目前qiankun主要提供了两种样式隔离方案,一种是基于shadowDom的;另一种则是实验性的,思路类似于Vue中的scoped属性,给每个子应用的根节点添加一个特殊属性,用作对所有css选择器的约束。
开启样式隔离的语法如下:
registerMicroApps({
name: 'app1',
...
sandbox: {
strictStyleIsolation: true
// 实验性方案,scoped方式
// experimentalStyleIsolation: true
},
})
当启用strictStyleIsolation时,qiankun将采用shadowDom的方式进行样式隔离,即为子应用的根节点创建一个shadow root。最终整个应用的所有DOM将形成一棵shadow tree。我们知道,shadowDom的特点是,它内部所有节点的样式对树外面的节点无效,因此自然就实现了样式隔离。
但是这种方案是存在缺陷的。因为某些UI框架可能会生成一些弹出框直接挂载到document.body下,此时由于脱离了shadow tree,所以它的样式仍然会对全局造成污染。
此外qiankun也在探索类似于scoped属性的样式隔离方案,可以通过experimentalStyleIsolation来开启。这种方案的策略是为子应用的根节点添加一个特定的随机属性,如:
<div
data-qiankun-asiw732sde
id="__qiankun_microapp_wrapper__"
data-name="module-app1"
>
然后为所有样式前面都加上这样的约束:
.app-main {
字体大小:14 px ;
}
// ->
div[data-qiankun-asiw732sde] .app-main {
字体大小:14 px ;
}
经过上述替换,这个样式就只能在当前子应用内生效了。虽然该方案已经提出很久了,但仍然是实验性的,因为它不支持@ keyframes,@ font-face,@ import,@ page(即不会被重写)。
(4). 应用通信
一般来说,微前端中各个应用之前的通信应该是尽量少的,而这依赖于应用的合理拆分。反过来说,如果你发现两个应用间存在极其频繁的通信,那么一般是拆分不合理造成的,这时往往需要将它们合并成一个应用。
当然了,应用间存在少量的通信是难免的。qiankun官方提供了一个简要的方案,思路是基于一个全局的globalState对象。这个对象由基座应用负责创建,内部包含一组用于通信的变量,以及两个分别用于修改变量值和监听变量变化的方法:setGlobalState和onGlobalStateChange。
以下代码用于在基座应用中初始化它:
import { initGlobalState, MicroAppStateActions } from 'qiankun';
const initialState = {};
const actions: MicroAppStateActions = initGlobalState(initialState);
export default actions;
这里的actions对象就是我们说的globalState,即全局状态。基座应用可以在加载子应用时通过props将actions传递到子应用内,而子应用通过以下语句即可监听全局状态变化:
actions.onGlobalStateChange (globalState, oldGlobalState) {
...
}
同样的,子应用也可以修改全局状态:
actions.setGlobalState(...);

此外,基座应用和其他子应用也可以进行这两个操作,从而实现对全局状态的共享,这样各个应用之间就可以通信了。这种方案与Redux和Vuex都有相似之处,只是由于微前端中的通信问题较为简单,所以官方只提供了这样一个精简方案。关于其实现原理这里不再赘述,感兴趣的可以去看一下源码。
关于qiankun的核心原理到这里就介绍完了,下面我们看一下如果使用qankun搭建一个微前端项目。
三、qiankun实战
我们上面说到,qiankun是基于基座模式的,所以它必然有一个基座应用(主应用),来管理各个子应用的加载和卸载。我们以一个基于Vue的管理系统为例,来看如何搭建一个微前端项目。
目前主流的管理系统大都是基于以下页面结构:
左侧menu是菜单区,点击不同的菜单会在content内容区域加载不同的菜单页,而顶部的header一般是一些用户信息,右侧的help一般是帮助区域。
一般来说,微前端的子应用不宜拆分得过细,应该以业务领域进行大致拆分,所以我们将menu、header和help这三个区域放在基座应用中实现;然后我们将每个一级菜单用一个微应用来实现。这样,当我们打开不同一级菜单下的页面时,就会发生应用切换;而在同一个一级菜单下进行选择时,不会切换应用。
1. 搭建基座应用
有了思路之后,我们就可以开始搭建基座应用了。首先我们需要先搭建好一个常规的Vue应用,并编写好以上三个区域对应的组件,此时的根组件结构大概如下:
<template>
<div class="container">
<div class="app-header">
<prime-header></prime-header>
</div>
<div class="app-menu">
<prime-menu></prime-menu>
</div>
<div class="app-content">
<div id="root-view"></div>
</div>
<div class="help-taggle">
<prime-help></prime-help>
</div>
</div>
</template>
我们在内容区域写了这样一个标签<div id="root-view"></div>,它就像vue-router中的占位组件<router-view>一样,用于后续加载子应用。
除了内容区域外,我们应该已经搭建好了一个完整的Vue应用。现在我们需要对它进行改造,使得它成为一个基座应用。
首先,我们需要安装qiankun:
yarn add qiankun
然后我们创建一个文件,来定义各个子应用的入口:
micro-app.js
const microApps: Array<any> = [{
name: 'module-app1',
entry: 'https://app1.example.com',
activeRule: '/app1',
container: '#root-view',
sandbox: {
strictStyleIsolation: true // 开启样式隔离
}
}, {
name: 'module-shop',
entry: 'https://app2.example.com',
activeRule: '/app2',
container: '#root-view',
sandbox: {
strictStyleIsolation: true // 开启样式隔离
}
}, ...
];
export default microApps;
需要注意的是,这里所有子应用的name都不能重复,因为qiankun需要基于它进行缓存。
entry属性是定义子应用入口,基于qiankun的应用一般直接写子应用的入口html地址即可。
activeRule则是定义何时加载该子应用,该参数最终会被映射成为single-spa中的activeWhen参数,用于匹配url。它们的格式也是一样的,可以是字符串,或正则表达式,或是一个返回boolean值的函数。这里子应用1的activeRule定义为/app1,就意味着当url的hash部分是以/app1开头时,基座应用就需要去加载应用app1了。一般来说我们可能更倾向于使用history模式,此时它直接匹配的就是域名后面的字符串。要启用history模式,只需要进行如下配置:
const router = new VueRouter({
mode: 'history',
routes
});
container是定义子应用的加载位置,还记得我们之前留出的id为router-view的标签吗,这里我们就是指定它为加载位置,整个子应用会加载为它的子树。
sandbox我们上面已经提到了,用于设置是否启用沙箱模式,默认为true。这里我们将其设置为对象,可以同时开启子应用的样式隔离。
有了这个数组,我们接着来看如何使用它。
实际上这只需要两步,第一是注册所有的微应用,第二是启动qiankun,这两步都有对应的api。我们现在希望在加载左侧菜单栏的时候去注册和启动qiankun,于是我们可以在对应的组件内这样写:
menu.vue
<script>
// 引入qiankun注册子应用和启动的接口函数
import { registerMicroApps, start } from 'qiankun';
// 引入微应用入口配置
import microApps from './modules/micro-apps';
@Component
export default class PrimeMenu extends Vue {
async created () {
registerMicroApps(microApps, {
// 注册一些全局生命周期钩子,如进行日志打印,如果不需要可以不传
beforeMount () {},
});
// 启动qiankun,并开启预加载
start({ prefetch: true });
}
}
</script>
到了这里其实基座应用已经搭建好了。以history模式为例,根据qiankun和single-spa的实现原理,当我们点击菜单的时候,我们可能会通过以下两种方式修改地址栏的地址:
window.history.pushState({}, '', '/app1/overview');
// 或者这样
window.location.href = '/app1/overview';
这两种方式都会触发hashChange事件,而qiankun借助single-spa所绑定的监听事件,会侦测到地址变化,从而执行single-spa的reroute函数;随后qiankun通过import-html-entry提供的能力,去下载app1对应的html文件,并从中解析出所依赖的脚本和样式文件。qiankun会将其封装在一个沙箱中,执行这些脚本并添加样式表,从而渲染出子应用。经过这些步骤,应用app1就会像一个原生的组件一样被渲染到基座应用的占位节点内。
当点击其他菜单时,同样会触发hashChange事件,single-spa会重新执行reroute,卸载原子应用,加载新的子应用。
2. 搭建子应用
除了需要处理基座应用,子应用也需要进行一定的改造。
假设我们现在已经启动了一个完整的概况页应用,地址为https://app1.example.com。我们现在希望这个页面可以像原生组件一样直接渲染到基座应用的content内容区域,那么按照single-spa的应用入口协议,我们必须在子应用内暴露出三个必要的生命周期钩子函数:
main.js
...
let instance = null;
// 定义渲染函数
function render (props: any = {}) {
instance = new Vue({
router: router(props),
store,
render: h => h(App)
}).$mount(`#app`);
}
// bootstrap引导函数
export async function bootstrap () {
console.log('[vue] vue app bootstraped');
}
// 挂载函数
export async function mount (props: any) {
console.log('[vue] props from main framework', props);
// storeTest(props);
render(props);
}
// 卸载函数
export async function unmount () {
instance.$destroy();
instance.$el.innerHTML = '';
instance = null;
}
// 在qiankun环境下,修正加载路径
if (window.__POWERED_BY_QIANKUN__) {
// eslint-disable-next-line no-undef
__webpack_public_path__ = window.__INJECTED_PUBLIC_PATH_BY_QIANKUN__;
}
// 在非qiankun环境下,直接执行渲染
if (!window.__POWERED_BY_QIANKUN__) {
render();
}
我们看到,不同于之前的写法,这里使用export向外暴露出了三个生命周期函数。
给__webpack_public_path__赋值的语句是为了防止子应用资源路径异常,由qiankun官方推荐设置。
最后面的判断语句,检查了window.__POWERED_BY_QIANKUN__是否存在,这是为了检查当前子应用是否正在被qiankun框架所加载;如果不是被qiankun加载的,那么直接执行渲染即可。
现在的子应用已经符合了single-spa入口协议规范,理论上它可以被single-spa所加载,但这还不够。因为按照正常的打包规则,应用最终会被打包成为一个匿名的立即执行函数,single-spa仍然无法从中解析出这些生命周期钩子,所以接下来我们需要修改webpack配置,让它以lib的格式打包:
vue.config.js
module.exports = {
...
configureWebpack: {
output: {
// 把子应用打包成 umd 库格式
library: `micro-app1-[name]`,
libraryTarget: 'umd',
jsonpFunction: `webpackJsonp_micro-app1`
}
},
// 以下配置可以修复一些字体文件加载路径问题
chainWebpack: config => {
config
.plugin('html')
.tap(args => {
args[0].name = name;
return args
});
config.module
.rule("fonts")
.test(/.(ttf|otf|eot|woff|woff2)$/)
.use("url-loader")
.loader("url-loader")
.tap(options => {
options = {
// limit: 10000,
name: '/static/fonts/[name].[ext]',
}
return options
})
.end();
},
}
umd格式的应用会向外暴露指定的生命周期钩子函数,便于single-spa解析。jsonpFunction配置是webpack打包之后保存在window中的key,只需保证各个子应用不一致即可。其余配置主要是解决一些加载路径问题。
完成以上配置后,分别启动基座应用和子应用。当访问基座应用并点击概况菜单时,地址栏的url会发生变化,qiankun就会自动去子应用所在的服务下载html文件,并解析出脚本和样式进行渲染,于是这个子应用就会展示在图中的content内容区域了。至此,一个简单的qiankun应用就搭建完毕了。
总结
qiankun和single-spa的原理算不上特别复杂,使用起来也很方便。并且qiankun还支持加载jQuery技术栈的页面,对旧系统可以说是非常友好的。
从目前微前端的发展来看,webpack5的Module Federation可能会成为一个焦点功能,用于解决微前端应用间的资源共享问题(EMP已经做到了这一点,qiankun的维护者也表示会集成这一功能)。当然了,随着Web Components功能的不断增强,也许浏览器本身就是微前端最完美的运行时容器。除了运行时容器,本文开篇提到的版本管理、质量管控、配置下发、线上监控、灰度发布、安全监测等,也必将成为微前端领域接下来要重点解决的问题。
更多推荐


所有评论(0)